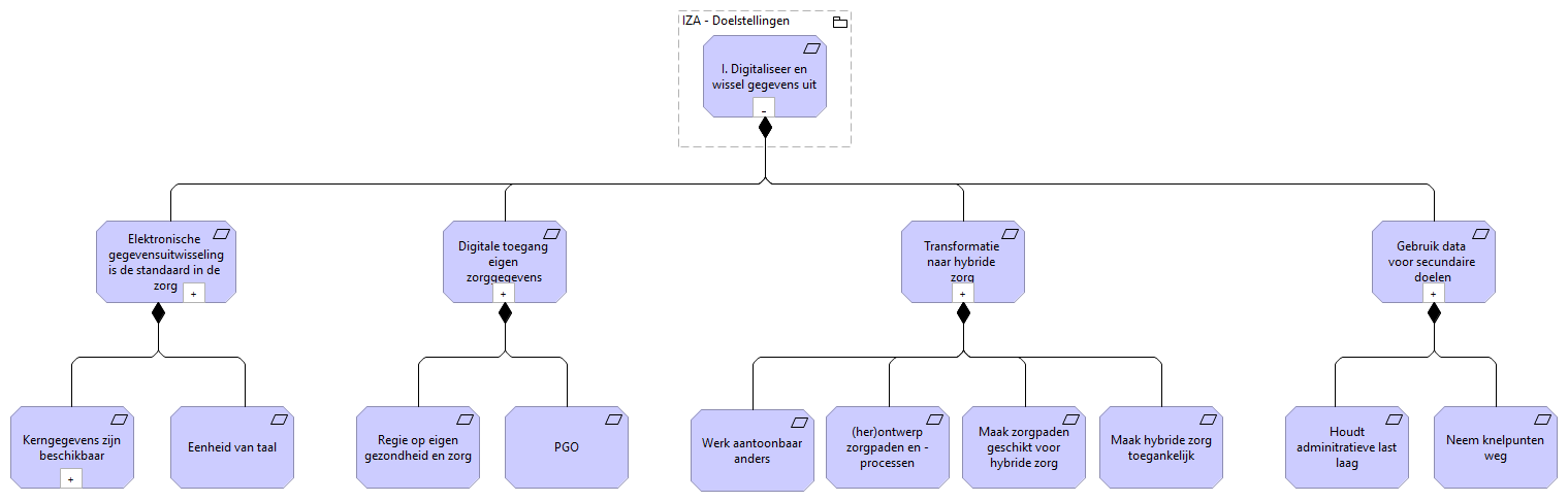
01 - Digitaliseer en wissel gegevens uit ()
01 - Digitaliseer en wissel gegevens uit