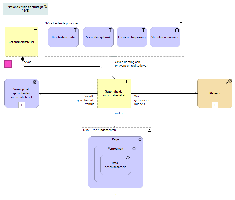
| rust op |
|
NVS - Gezondheidsinformatiestelsel |
NVS - Drie fundamenten |
| Wordt gerealiseerd middels |
|
NVS - Gezondheidsinformatiestelsel |
Plateaus |
| Wordt gerealiseerd vanuit |
|
NVS - Gezondheidsinformatiestelsel |
Visie op het gezonheidsinformatietelsel |
| |
|
NVS - Drie fundamenten |
Regie |
| |
|
Regie |
Vertrouwen |
| |
|
Vertrouwen |
Data- beschikbaarheid |
| |
|
NVS - Leidende principes |
Secundair gebruik |
| Geven richting aan ontwerp en realisatie van |
|
NVS - Leidende principes |
NVS - Gezondheidsinformatiestelsel |
| |
|
NVS - Leidende principes |
Focus op toepassing |
| |
|
NVS - Leidende principes |
Stimuleren innovatie |
| |
|
NVS - Leidende principes |
Beschikbare data |
| bevat |
|
Gezondheidsstelsel |
NVS - Gezondheidsinformatiestelsel |