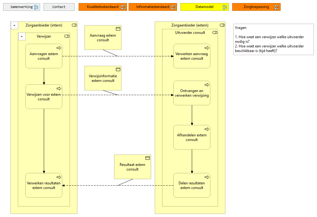
Het op verzoek van een medisch regiebehandelaar zien (fysiek of digitaal) van een cliënt om een consultatievraag (eenmalig of periodiek) te beantwoorden.
Een consultvraag verwijst naar het verzoek van een medisch regiebehandelaar om een cliënt, fysiek of digitaal, te zien met als doel een eenmalige of periodieke consultatie te bieden, waarbij een specialist op het gebied van specifieke geneeskundige zorg voor verstandelijk gehandicapten advies geeft of een second opinion biedt over medische kwesties.
Zie ook Twiin functionele use case: https://twiin-afsprakenstelsel.scrollhelp.site/ta121/10-1-1-functionele-use-cases-databeschikbaarheid#id-10.1.1|Functioneleusecasesdatabeschikbaarheid-Consult/AdviesConsult/advies