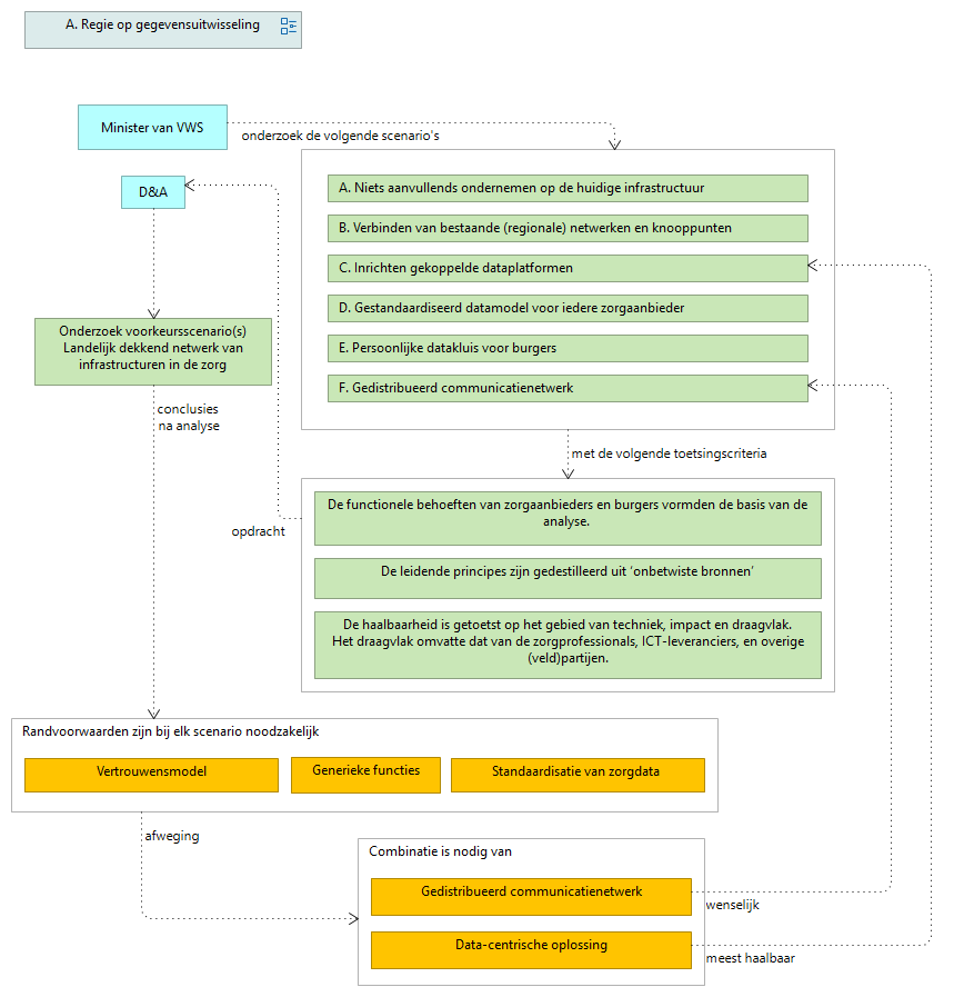
Analyse - Verplichting landelijke infrastructuurnetwerken
(
)
Lees voor het volledige verhaal kamerbrief - https://www.rijksoverheid.nl/documenten/kamerstukken/2023/04/13/kamerbrief-over-landelijk-dekkend-netwerk-van-infrastructuren
A. Regie op gegevensuitwisseling
Sticky
Sticky
Sticky
Sticky
Sticky
Sticky
Sticky
Sticky
Sticky
Sticky
Sticky
Sticky
Sticky
Sticky
Sticky
Sticky
Sticky
Sticky
Sticky
Sticky
Sticky